Sie befinden sich in der Rechnung einer Reservierung und möchten bereits getätigte Zahlungen buchen, die Rechnung aber weiterhin offenlassen.
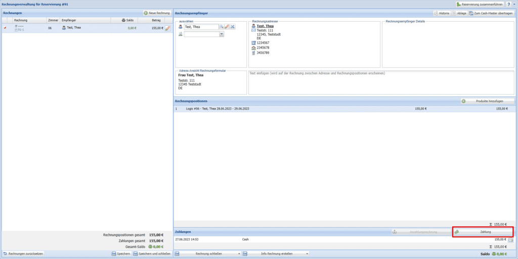
Unten rechts haben Sie die Möglichkeit, über “Zahlung” Zahlungen zu markieren.

Hier können Sie entweder den Gesamtbetrag mit einer Zahlart verbuchen oder nacheinander einzelne Beträge mit unterschiedlichen Zahlarten (Splitzahlung) verbuchen. Klicken Sie “Zahlung speichern”, wird lediglich die Zahlart gebucht. Die Rechnung ist weiterhin offen.

Unter “Zahlungen” werden Ihnen alle gebuchten Zahlungen aufgelistet.
Ist die Rechnung ausgeglichen, so ist dies am grünen Saldo oben links und unten rechts erkennbar.


Ist die Rechnung noch nicht oder nur teilweise als bezahlt markiert, ist das Saldo rot und der offene Betrag ist ersichtlich.
![]()
Wurde mehr als Zahlung markiert, als Rechnungspositionen vorhanden, wird die Überzahlung im Saldo als lila dargestellt.
![]()